I recently fiddled around with Window’s built-in command
nltest
and noticed that nltest /user:<username>, when executed as an Administrator,
yields some interesting information about the requested user:
The two fields LmOwfPassword and NtOwfPassword spiked my interest. The
abbreviation “Owf” typically stands for one-way-function, which is synonymous
with hash function or even hash value. If LmOwfPassword and
NtOwfPassword corresponded to the user’s LM and NT hash, nltest might be
another option for dumping the
SAM 🤔
I then used SharpSAMDump to dump the SAM the “conventional way” which yielded1:
C:\Windows\System32>C:\Users\user\Desktop\SharpSAMDump.exe
Administrator:500:aad3b435b51404eeaad3b435b51404ee:8846f7eaee8fb117ad06bdd830b7586c:::
Guest:501:aad3b435b51404eeaad3b435b51404ee:31d6cfe0d16ae931b73c59d7e0c089c0:::
DefaultAccount:503:aad3b435b51404eeaad3b435b51404ee:31d6cfe0d16ae931b73c59d7e0c089c0:::
WDAGUtilityAccount:504:aad3b435b51404eeaad3b435b51404ee:17cfc1d9cd213aa80dabb9b18535494d:::
User:1000:aad3b435b51404eeaad3b435b51404ee:878d8014606cda29677a44efa1353fc7:::
Compare this to LmOwfPassword and NtOwfPassword and you’ll find that they don’t match at all:
LmOwfPassword: ebf392d4 44274741 b496e747 b8508223
NtOwfPassword: 5192b7a2 93e9a4c4 5b756fd6 31d3cb21
So what’s going on here?
Staring at the SAM Link to heading
My next idea was to inspect the raw values in the SAM. I used NtObjectManager to access the corresponding registry key:
PS C:\> Import-Module NtObjectManager
PS C:\> Enable-NtTokenPrivilege SeBackupPrivilege
PS C:\> New-PSDrive -PSProvider NtObjectManager -Name SEC -Root ntkey:MACHINE
PS C:\> $key = Get-Item SEC:\SAM\SAM\Domains\Account\Users\000003E8
PS C:\> $key["V"].Data | Format-HexDump
[...]
The following image shows the SAM entry with the different fields colored differently:
The user’s LM/NT hashes are stored in the two entries labeled with “Encrypted LM/NT Hash”. The encryption algorithm consists of two layers:
- encryption with DES-ECB-LM, with a key derived using the user’s RID (see [MS-SAMR] 2.2.11.1.1)
- additional encryption with AES-CBC, using a secret stored in a different registry key
However, neither the attributes in the SAM nor any of the intermediate
products matched the values outputted as LmOwfPassword and NtOwfPassword.
Bigger Guns Link to heading
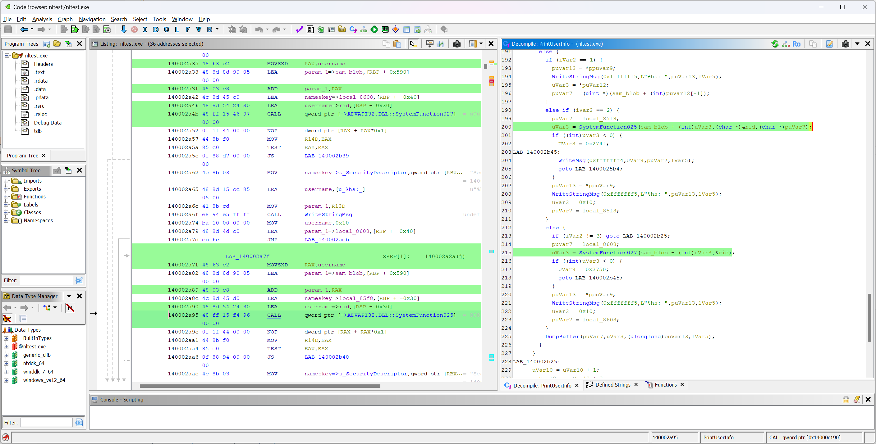
So I dug deeper into nltest using Ghidra and
WinDbg.
The output is apparently generated by a function named PrintUserInfo. The
function first looks up the RID based on the name passed via the /user:
option. It then opens the registry key
SAM\SAM\Domains\Account\Users\Names\<hex-rid> and prints attributes from the
F and the V subkeys. Most attributes are printed as-is, but before printing
the LmOwfPassword and NtOwfPassword values, the function applies the
functions SystemFunction025 and SystemFunction027 respectively:
In the debugger one can see that SystemFunction025 and SystemFunction027
refer to the same function (forwarded from advapi32.dllto cryptsp.dll) which
is the DES-ECB-LM decryption routine2!
Yes - you read that correctly. nltest attempts to DES-decrypt an AES-encrypted
value 🤦 Perhaps nltest was originally intended to print a user’s
LM/NT hash, but was never updated when an additional layer of encryption was
introduced.
Exploit? Link to heading
But can we take the LmOwfPassword/NtOwfPassword and derive the LM/NT hash
nonetheless? My next idea was to implement something like the following (hoping
I would find another leak for the key):
flowchart LR
Owf([NtOwfPassword]) --> DES["DES encrypt
(with RID)"]
DES --> SAM([Value in SAM])
SAM --> AES["AES decrypt
(with separate key)"]
AES --> DES2["DES decrypt
(with RID)"]
DES2 --> Hash([NT Hash])
style SAM opacity:0.3
According to the motto “implement before you think”, I wrote a
script to
implement the DES encryption, hoping it would yield the raw value as stored in
the SAM. The RID used for the encryption (here: 0x3e8) can also be found in
nltest’s output.
$ python3 script.py -r 0x3e8 '5192b7a2 93e9a4c4 5b756fd6 31d3cb21'
03 00 02 00 10 00 00 00 DB 70 2B 79 89 98 DE B6
Neat, it’s the first bytes of the raw SAM attribute “Encrypted NT Hash”:
But unfortunately, it’s really only the first 16 bytes - an 8-byte header and only eight bytes of the ciphertext… And even worse: The eight “ciphertext” bytes correspond to the first half of the IV used for AES-CBC… 😦
As there is no way of forcing more bytes out of nltest, I give up at this
point.
Conclusion Link to heading
I am glad to have solved the mystery of nltest /user:’s output, specifically
of the LmOwfPassword and NtOwfPassword fields, even if the result is a bit
disappointing (for a Red-Teamer). While the fields are in fact derived from the
SAM attributes corresponding to the user’s encrypted LM/NT hashes, I am pretty
sure that it’s not possible to recover the underlying “real” hash values.
Nevertheless, it would be really interesting to learn more about the tool’s
history (maybe something for @Raymond
Chen? 😉),
and I will certainly keep exploring nltest’s other features.
To save you some computing time: the password for
Userissecret. ↩︎You can find an implementation of the key derivation and DES-ECB-LM in the ReactOS source code. ↩︎



